5chSummary

1. https://huggingface.co/

No.219: 2026/03/20(金) 08:05:12.85 ID:5q+4IaTuH

clip_lはワイも使うけどclip_gは知らんな
SD3.5か
これやな
https://huggingface.co/lodestones/stable-diffusion-3-medium/blob/4a708bd3d18c10253247f8660cd4ffae6cd63bf1/stable-diffusion-3-medium/text_encoders/clip_g.safetensors
または
https://huggingface.co/second-state/stable-diffusion-3.5-large-GGUF/blob/dff185441d61601155591a46f691d7f73151acdd/clip_g.safetensors

No.314: 2026/03/20(金) 21:04:14.39 ID:GbJD8JBo0

>>310
全く分からん場合はまず画像から始めたほうがよさそうやな
前も言われとったと思うんやが、画像ならサンプルのワークフローを読んでお終いや
https://huggingface.co/circlestone-labs/Anima
ここのWorkflowって書かれてる画像をドラッグアンドドロップでComfyに入れて
書いてある通りのフォルダにモデルをダウンロードして配置したら動くはずやで
Comfui Managerの導入はワイは下のやりかたでやったんやが、それがベストかは分からん
https://docs.comfy.org/manager/install

No.384: 2026/03/21(土) 08:07:28.71 ID:tD7yLD5x0

>>371
このらいとにんぐろーらつかいなはれ
https://huggingface.co/Kijai/WanVideo_comfy/resolve/main/Lightx2v/lightx2v_I2V_14B_480p_cfg_step_distill_rank128_bf16.safetensors
そうすてっぷは4できりかえは2でもいける

2. https://mega.nz/

3. https://civitai.com/

No.61: 2026/03/19(木) 01:18:25.67 ID:0Ua4qyX60

ワイの推しはDivingやな
https://civitai.com/models/2276359?modelVersionId=2661770

No.109: 2026/03/19(木) 13:36:09.04 ID:Eu5OymJb0

VAEって潜在空間をピクセルに変換するプログラムのようなもんやから
確かにこんなことも出来るんかと感心したやつ
https://civitai.com/models/1492329/pixelate-x8-vae-for-sdxlponyillustrious

No.114: 2026/03/19(木) 14:48:13.53 ID:UkrC58Z80

どんなキャラもIQが下がる(メタモンの顔になる)LoRAがあって笑った
かわえぇ
https://civitai.com/models/2473716

;;;

No.116: 2026/03/19(木) 14:55:46.86 ID:5iQbrb1N0

https://civitai.com/models/1223706?modelVersionId=1378707
こっちのが珍しいぞ

No.259: 2026/03/20(金) 13:58:40.04 ID:l7Zqj+3u0

書き忘れたけど使った高速化loraはこれ
https://civitai.com/models/2466415/cosmos-predict25-2b-base-distilled-extracted-dmd2-lora

No.273: 2026/03/20(金) 15:58:37.44 ID:o76AjROP0

>>246
DMD2あるの?
これ?
https://civitai.com/models/2466415/cosmos-predict25-2b-base-distilled-extracted-dmd2-lora

No.275: 2026/03/20(金) 16:08:36.77 ID:mFEi8rtX0

>>273
それ
それとcottonanima_prevew2
https://civitai.com/models/2382223?modelVersionId=2774506
の組み合わせが善き

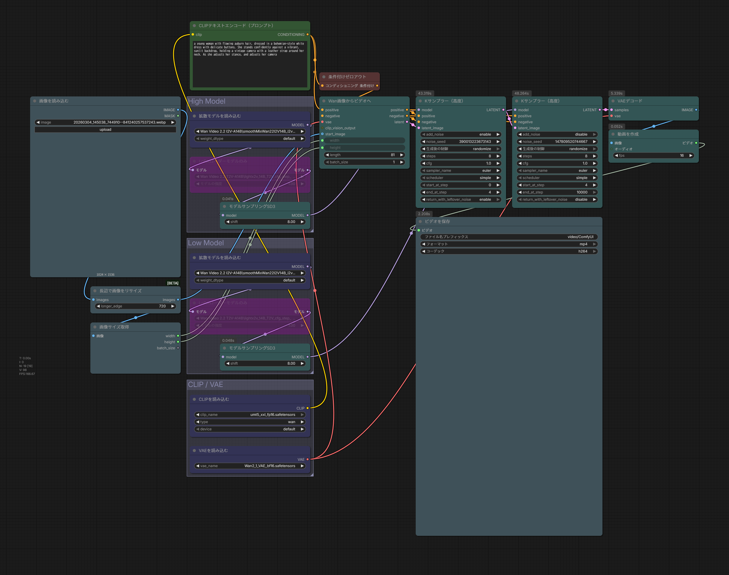
No.324: 2026/03/20(金) 21:50:35.50 ID:O66E/rOM0

>>310
今のComfyUIはgguf使わん方が早いで
んでモデルローダーで両方Highモデルを読み込んでるのが原因や
あとWan2.2の動画の長さは81、フレームレートは16が基本やで

Highモデル
https://civitai.com/models/1995784?modelVersionId=2260110
Lowモデル
https://civitai.com/models/1995784?modelVersionId=2259006

赤ちゃん用にWF組み直しといたで
https://files.catbox.moe/2uqmyi.png

No.467: 2026/03/21(土) 15:04:27.51 ID:uKDkYwjJ0

Animaでポーズ作る→ Illustriousで塗りを修正
→ FaceDetailerで仕上げのComfyUI workflowやで
LoRAもあらかじめつなげてあるからニキらの好きなmodelで
数値いじって使ってみてや
https://civitai.com/models/2481616

No.555: 2026/03/21(土) 21:25:29.89 ID:uKDkYwjJ0

>>470
ありがとうやで

>>501
SDXL用のControlnetを組み入れたバージョンもアップしたやで

Anima → Controlnet → Illustrious → Facedetailerになっとるからカスタマイズして使ってみてや
https://civitai.com/models/2481616?modelVersionId=2790787